springboot源码分析[3]环境配置加载
看一下环境加载相关的代码
总述
环境配置加载的相关代码
ApplicationArguments applicationArguments = new DefaultApplicationArguments(args);
ConfigurableEnvironment environment = prepareEnvironment(listeners, applicationArguments);
configureIgnoreBeanInfo(environment);ApplicationArguments applicationArguments = new DefaultApplicationArguments(args)
public DefaultApplicationArguments(String... args) {
Assert.notNull(args, "Args must not be null");
this.source = new Source(args);
this.args = args;
}new Source层层调用后的关键逻辑为:
public SimpleCommandLinePropertySource(String... args) {
super(new SimpleCommandLineArgsParser().parse(args));
}
public CommandLinePropertySource(T source) {
super(COMMAND_LINE_PROPERTY_SOURCE_NAME, source);
}
public PropertySource(String name, T source) {
Assert.hasText(name, "Property source name must contain at least one character");
Assert.notNull(source, "Property source must not be null");
this.name = name;
this.source = source;
}使用PropertySource这个抽象父类去存放当前的参数类型和参数值. DefaultApplicationArguments解析的参数类型为COMMAND_LINE_PROPERTY_SOURCE_NAME即命令行参数. 参数值是使用new SimpleCommandLineArgsParser().parse(args)进行解析的. parse方法返回对象为CommandLineArgs类型.
关于SimpleCommandLineArgsParser
分两种情况解析:
optionArgs, 字符串中包含"--" 这种情况又分为两种 1.含有"="2.不含有等号 含有等号就通过截取字符串的方式获取键和对应的值; 不含有等号其值就为nullnonOptionArgs, 字符串中不包含"--"
针对这两种类型, CommandLineArgs commandLineArgs分别使用: Map<String, List<String>> optionArgs = new HashMap<>();和List<String> nonOptionArgs = new ArrayList<>();进行存放. 注意optionArgs的值为List结构
public CommandLineArgs parse(String... args) {
CommandLineArgs commandLineArgs = new CommandLineArgs();
for (String arg : args) {
if (arg.startsWith("--")) {
String optionText = arg.substring(2, arg.length());
String optionName;
String optionValue = null;
if (optionText.contains("=")) {
optionName = optionText.substring(0, optionText.indexOf('='));
optionValue = optionText.substring(optionText.indexOf('=')+1, optionText.length());
}
else {
optionName = optionText;
}
if (optionName.isEmpty() || (optionValue != null && optionValue.isEmpty())) {
throw new IllegalArgumentException("Invalid argument syntax: " + arg);
}
commandLineArgs.addOptionArg(optionName, optionValue);
}
else {
commandLineArgs.addNonOptionArg(arg);
}
}
return commandLineArgs;
}ConfigurableEnvironment environment = prepareEnvironment(listeners, applicationArguments)
private ConfigurableEnvironment prepareEnvironment(SpringApplicationRunListeners listeners,
ApplicationArguments applicationArguments) {
// Create and configure the environment
ConfigurableEnvironment environment = getOrCreateEnvironment();
configureEnvironment(environment, applicationArguments.getSourceArgs());
ConfigurationPropertySources.attach(environment);
listeners.environmentPrepared(environment);
bindToSpringApplication(environment);
if (!this.isCustomEnvironment) {
environment = new EnvironmentConverter(getClassLoader()).convertEnvironmentIfNecessary(environment,
deduceEnvironmentClass());
}
ConfigurationPropertySources.attach(environment);
return environment;
}getOrCreateEnvironment
根据new SpringApplication是设置的webApplicationType加载不同的环境:
private ConfigurableEnvironment getOrCreateEnvironment() {
if (this.environment != null) {
return this.environment;
}
switch (this.webApplicationType) {
case SERVLET:
return new StandardServletEnvironment();
case REACTIVE:
return new StandardReactiveWebEnvironment();
default:
return new StandardEnvironment();
}
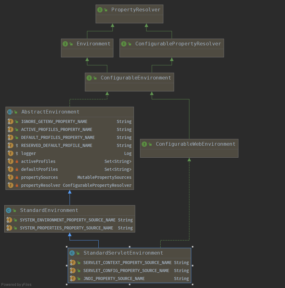
}目前最常见的就是SERVLET类型. 以此为例. 其需要创建一个StandardServletEnvironment类型对象. 该类的继承关系见下: 
上面的代码逻辑只是调用了该类默认的构造方法, 具体之后要做什么尚未可知, 不过根据该类继承的关系来看, 至少是要设置诸如: servletContextInitParams, servletConfigInitParams, jndiProperties, systemEnvironment等等的属性. 当然这个类只是提供了这种环境应该要设置哪些参数, 最终的参数类型和参数值还是要通过PropertySource存放的. 这段描述还有待验证(TODO).
configureIgnoreBeanInfo(environment)
private void configureIgnoreBeanInfo(ConfigurableEnvironment environment) {
if (System.getProperty(CachedIntrospectionResults.IGNORE_BEANINFO_PROPERTY_NAME) == null) {
Boolean ignore = environment.getProperty("spring.beaninfo.ignore", Boolean.class, Boolean.TRUE);
System.setProperty(CachedIntrospectionResults.IGNORE_BEANINFO_PROPERTY_NAME, ignore.toString());
}
}如果没有设置spring.beaninfo.ignore属性值, 则设置为true.